BOs have value of Nothing on Page Load


Author
Message
Trent Taylor
Trent Taylor
StrataFrame Developer (14K reputation)StrataFrame Developer (14K reputation)StrataFrame Developer (14K reputation)StrataFrame Developer (14K reputation)StrataFrame Developer (14K reputation)StrataFrame Developer (14K reputation)StrataFrame Developer (14K reputation)StrataFrame Developer (14K reputation)StrataFrame Developer (14K reputation)
Group: StrataFrame Developers
Posts: 6.6K, Visits: 7K
Sent you a PM with a link.
Andrew Harper
Andrew Harper
StrataFrame User (412 reputation)StrataFrame User (412 reputation)StrataFrame User (412 reputation)StrataFrame User (412 reputation)StrataFrame User (412 reputation)StrataFrame User (412 reputation)StrataFrame User (412 reputation)StrataFrame User (412 reputation)StrataFrame User (412 reputation)
Group: StrataFrame Users
Posts: 91, Visits: 3.4K
Hi Trent,

Thanks for you efforts trying to sort this out - I believe that I have found the cause of this problem.

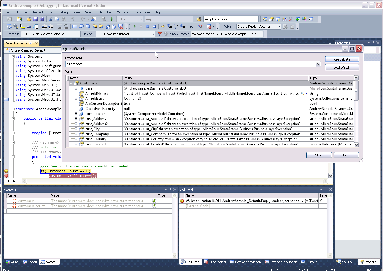
I ran the sample application that you sent me on a different computer running VS2010 yesterday and got the same result as shown in my earlier post. What I found however was if I added a quick watch the object was instantiated and if I continued the grid did display. see attached screen shots. I tried again on my computer and got the same results.

I looked at your BO definition in  the applicationbasepage.cs

    private CustomersBO _Customers = new CustomersBO();


I use VB not C# but what stood out was the new keyword. In my applicationbasepage.vb I had declared my BOs as using

    Public WithEvents Customers As CustomersBO

as this was what was used in the StrataFrame sample application. This definition would result in my application working under VS2008 but not under VS2010. If I changed this definition to

    Public WithEvents Customers As New CustomersBO

my application ran correctly under VS2010.

I have looked at the compile options for in VS2008 & VS2010 and they seem to be set the same in both case. (explicit on, strict off, infer on). If there has been a change in behaviour between the V2008 & VS2010 then I am happy to add the new keyword in VS2010 - what I can't understand (yet!) is why the Strataframe VB Web Sample runs under VS2010 as it does not include the new keword in the BO definitions,

Best regards,

Andy
Attachments
debug1.png (233 views, 85.00 KB)
debug2.png (226 views, 124.00 KB)
Trent Taylor
Trent Taylor
StrataFrame Developer (14K reputation)StrataFrame Developer (14K reputation)StrataFrame Developer (14K reputation)StrataFrame Developer (14K reputation)StrataFrame Developer (14K reputation)StrataFrame Developer (14K reputation)StrataFrame Developer (14K reputation)StrataFrame Developer (14K reputation)StrataFrame Developer (14K reputation)
Group: StrataFrame Developers
Posts: 6.6K, Visits: 7K
In VB.NET StrataFrame will create the instance and you don't have to specified the "New."  In C#, you have to define these as properties, so you must specify the "new" as part of the property definition.  I am a bit stumped as to what is going on within your environment.  This really isn't rocket science here, and there isn't that much that can go wrong.  What add-ons and other products do you have loaded on your development machine?
GO

Merge Selected

Merge into selected topic...



Merge into merge target...



Merge into a specific topic ID...




Similar Topics

Reading This Topic

Login

Explore
Messages
Mentions
Search